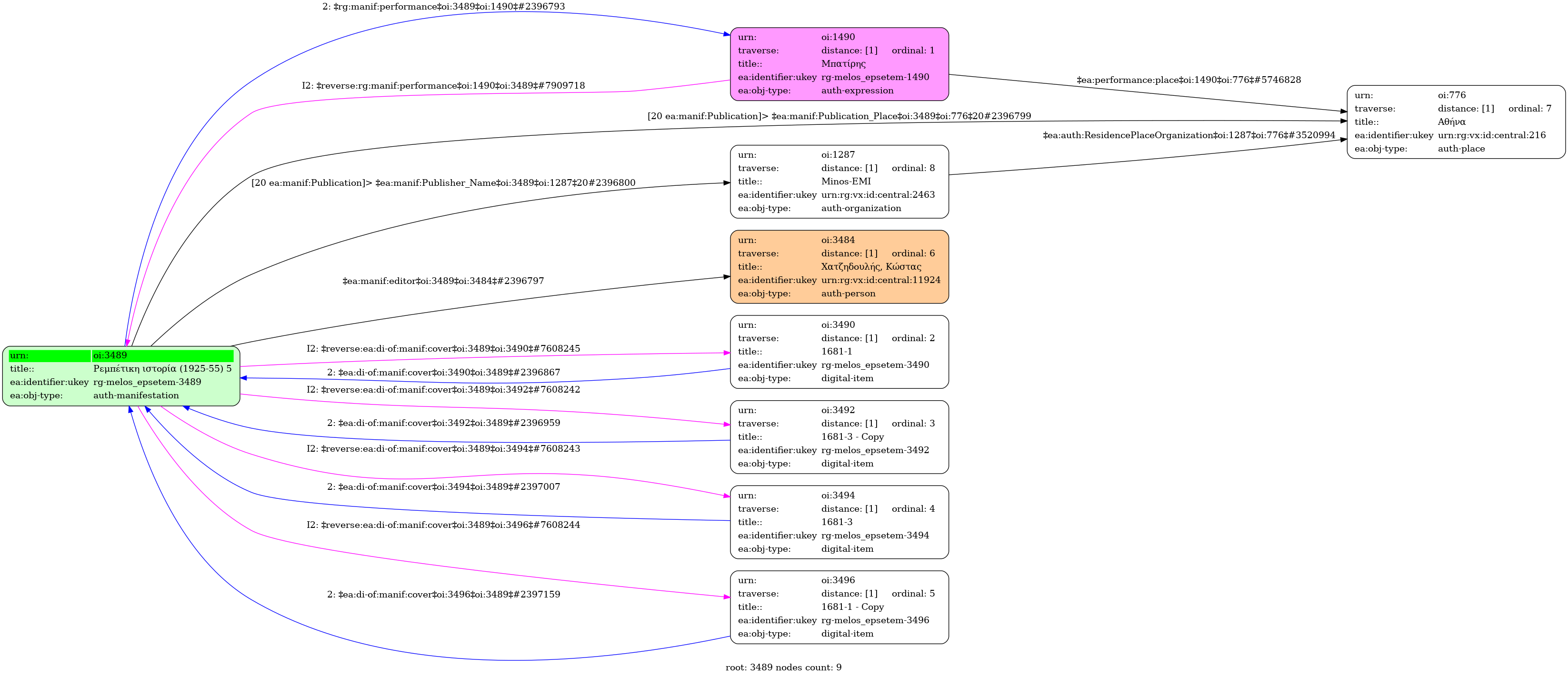
Ρεμπέτικη ιστορία (1925-55) 5
- Manifestation
-
CD
-
Greek
-
703792
-
1
-
Athens
-
Minos-EMI
-
- University of Ioannina
-
Ψηφιοποιημένη Φωτογραφία: Ρεμπέτικη ιστορία (1925-55) 5
Description:
1681-1.png (png) [back]
Size: 1.1 MB
-
Ψηφιοποιημένη Φωτογραφία: Ρεμπέτικη ιστορία (1925-55) 5
Description:
1681-3 - Copy.png (png) [inside]
Size: 153 kB
-
Ψηφιοποιημένη Φωτογραφία: Ρεμπέτικη ιστορία (1925-55) 5
Description:
1681-3.png (png) [inside]
Size: 143 kB
-
Ψηφιοποιημένη Φωτογραφία: Ρεμπέτικη ιστορία (1925-55) 5
Description:
1681-1 - Copy.png (png) [front]
Size: 1.2 MB
Ρεμπέτικη ιστορία (1925-55) 5 - Identifier: 3489
Internal display of the 3489 entity interconnections (Node labels correspond to identifiers)

Loading..