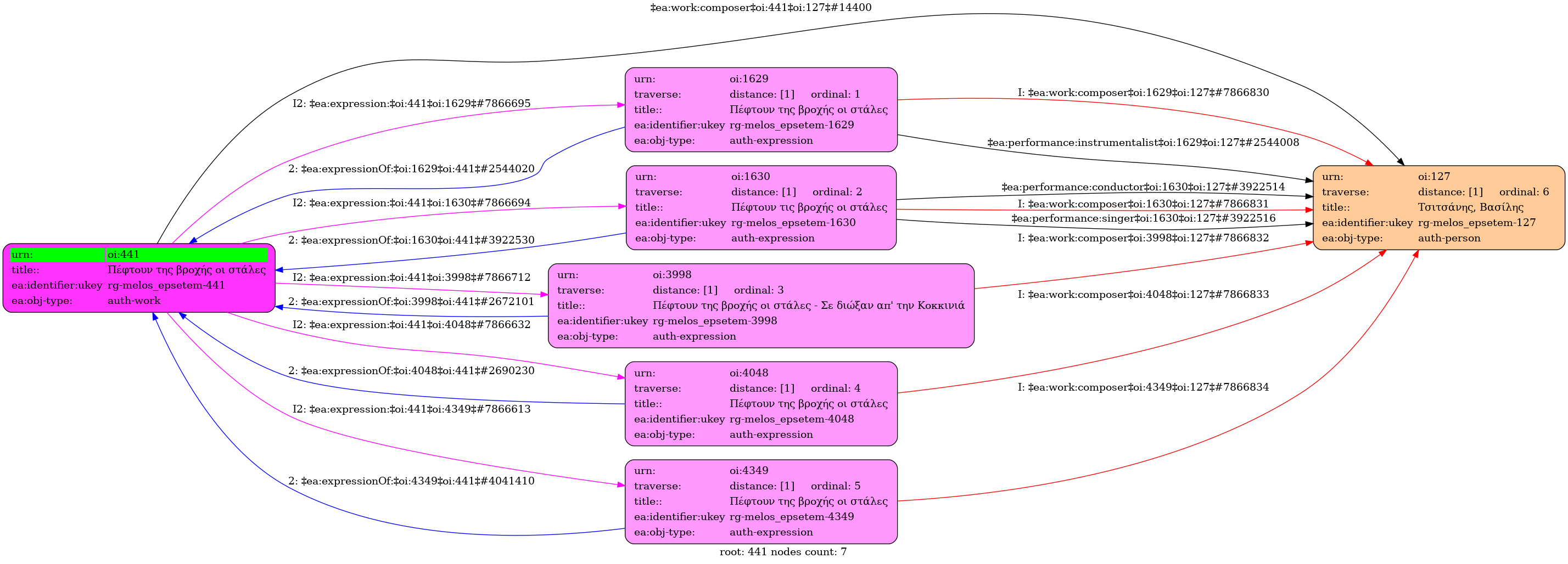
- Έργο (αυτοτελές έργο)
- Ελληνική
- Τσιτσάνης, Βασίλης (1915-1984)
- Πανεπιστήμιο Ιωαννίνων
Τσιτσάνης, Βασίλης (1915-1984) [Συνθέτης]. Πέφτουν της βροχής οι στάλες
Ηχογραφήσεις
- Πέφτουν της βροχής οι στάλες / Τσαουσάκης, Πρόδρομος [1947]
- Πέφτουν τις βροχής οι στάλες / Πάνου, Πόλυ [1961]
- Πέφτουν της βροχής οι στάλες / Μπέλλου, Σωτηρία [1974]
- Πέφτουν της βροχής οι στάλες - Σε διώξαν απ' την Κοκκινιά / Χρυσάφη, Άννα [1995]
- Πέφτουν της βροχής οι στάλες / Καζαντζίδης, Στέλιος [1996]

