- Έκφραση
- Ηχογράφηση
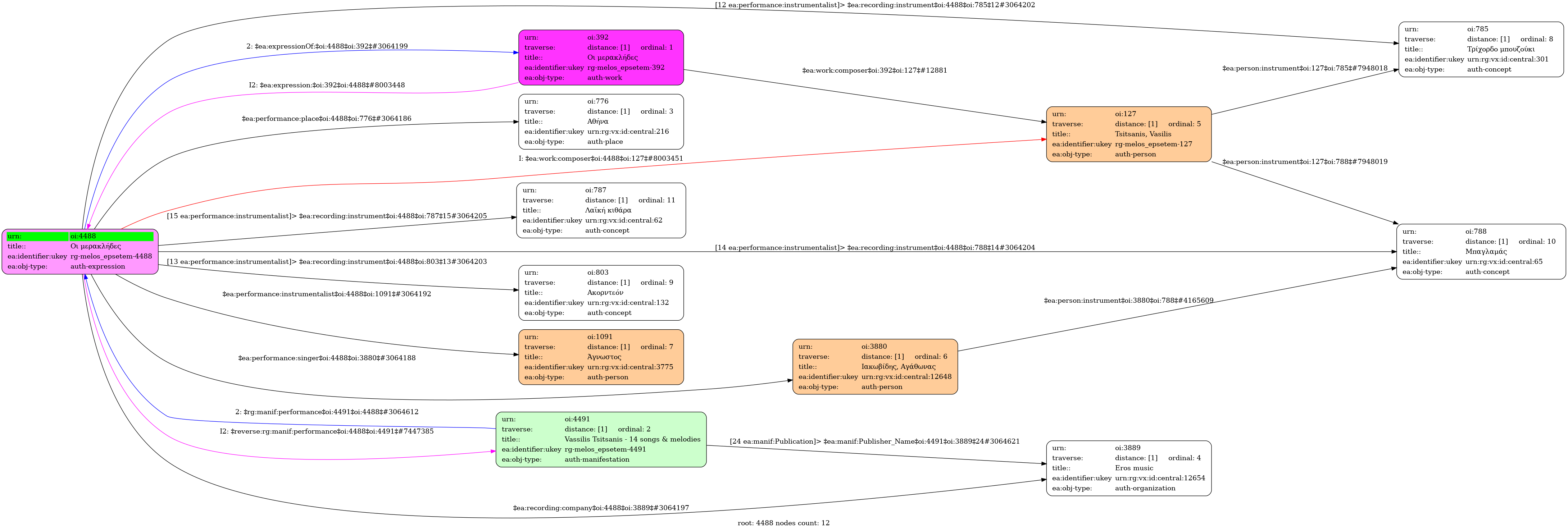
- Ελληνική
-
- Studio
- 2008
- Ιακωβίδης, Αγάθωνας (1955-2020)
- Άγνωστος [Τρίχορδο μπουζούκι] | Άγνωστος [Ακορντεόν] | Άγνωστος [Μπαγλαμάς] | Άγνωστος [Λαϊκή κιθάρα]
-
- 3' 00''
-
- Όχι
-
- Ρε ελάσσονα
-
-
-
Όποιος γεννιέται µερακλής δεν ξέρει τι να κάνει
πίνει και γίνεται µπεκρής ψεύτη ντουνιά
τον πόνο του να γιάνειπίνει και γίνεται µπεκρής αχ βρε ντουνιά
τον πόνο του να γιάνει
Οι µερακλήδες αγαπούν κι έχουν λεφτά στο χέρι
και δεν τους νοιάζει να γλεντούν αχ βρε ντουνιάκαι δεν τους νοιάζει να γλεντούν ψεύτη ντουνιά
χειµώνα καλοκαίρι
Χωρίς νεράκι ο ντουνιάς δε γίνεται να ζήσει
πρέπει τη νιότη να χαρεί αχ βρε ντουνιά
τα µάτια του πριν κλείσειπρέπει τη νιότη να χαρεί ψεύτη ντουνιά
τα µάτια του πριν κλείσει
-
- Πανεπιστήμιο Ιωαννίνων

