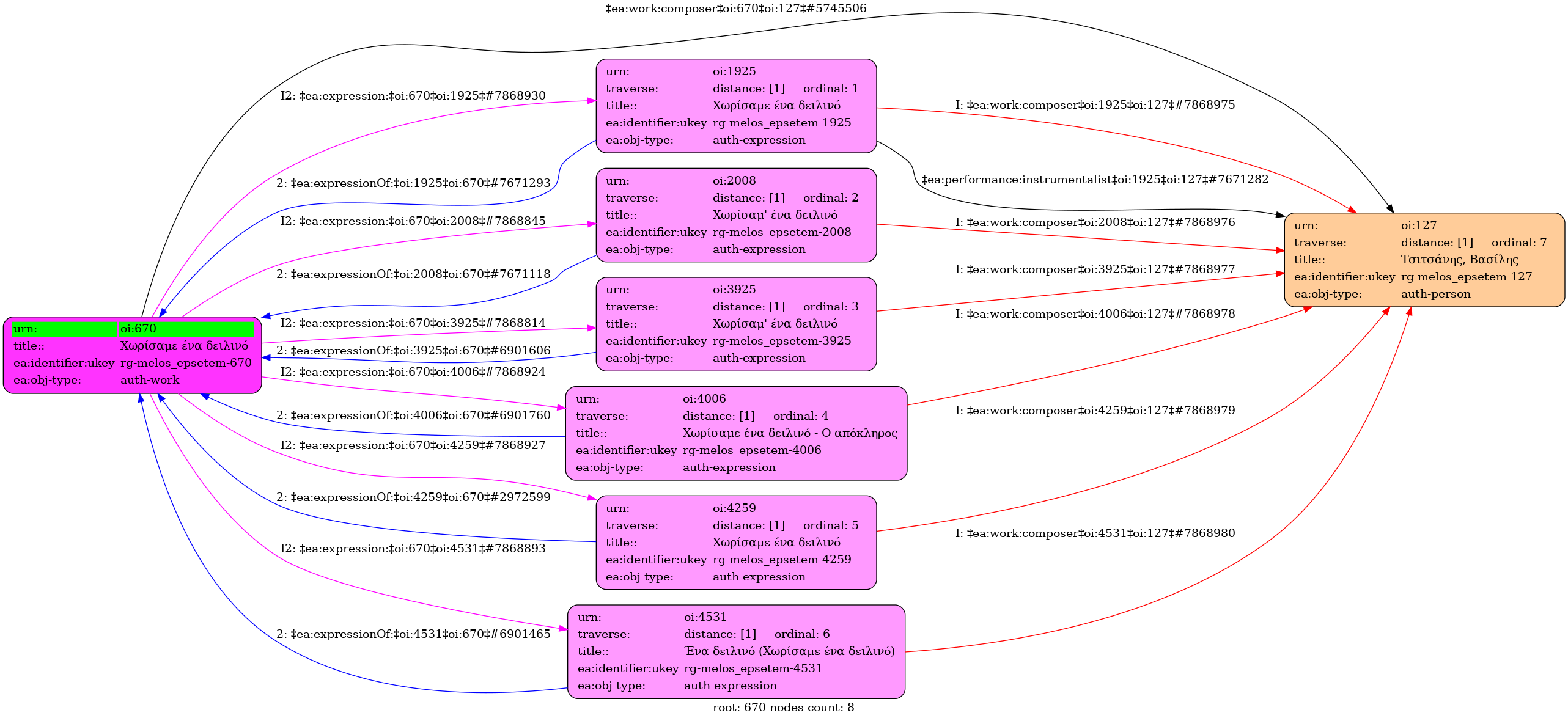
Τσιτσάνης, Βασίλης (1915-1984) [Συνθέτης]. Χωρίσαμε ένα δειλινό
- Χωρίσαμ' ένα δειλινό / Μπιθικώτσης, Γρηγόρης
- Χωρίσαμε ένα δειλινό / Τσαουσάκης, Πρόδρομος [1946]
- ↳ [Δίσκος 78 στροφών] Columbia (GR) DG 6626 [Α': Η Μαρίτσα στο χαρέμι (Β. Τσιτσάνη) / Πρ. Τσαουσάκης, Β. Τσιτσάνης, Ι. Γεωργακοπούλου] - [Β': Χωρίσαμε ένα δειλινό (Β. Τσιτσάνη) / Πρ. Τσαουσάκης, Ι. Γεωργακοπούλου]
- ↳ [Δίσκος 78 στροφών] Columbia (TUR) DΤ 245 [Α': Η Μαρίτσα στο χαρέμι (Β. Τσιτσάνη) / Πρ. Τσαουσάκης, Β. Τσιτσάνης, Ι. Γεωργακοπούλου] - [Β': Χωρίσαμε ένα δειλινό (Β. Τσιτσάνη) / Πρ. Τσαουσάκης, Ι. Γεωργακοπούλου]
- ↳ [CD] 50 χρόνια Βασίλης Τσιτσάνης
- ↳ [CD] Βασίλης Τσιτσάνης - Η ζωή μου, το έργο μου
- Ένα δειλινό (Χωρίσαμε ένα δειλινό) [1962]
- Χωρίσαμ' ένα δειλινό / Μπέλλου, Σωτηρία [1969]
- Χωρίσαμε ένα δειλινό - Ο απόκληρος / Χρυσάφη, Άννα [1995]
- ↳ [CD] Η Άννα Χρυσάφη τραγουδάει Τσιτσάνη
- Χωρίσαμε ένα δειλινό / Μαυρουδής, Νότης [2005]
Τσιτσάνης, Βασίλης (1915-1984) [Συνθέτης]. Χωρίσαμε ένα δειλινό - Identifier: 670
Internal display of the 670 entity interconnections (Node labels correspond to identifiers)

Loading..