- Έκδοση
 - CD
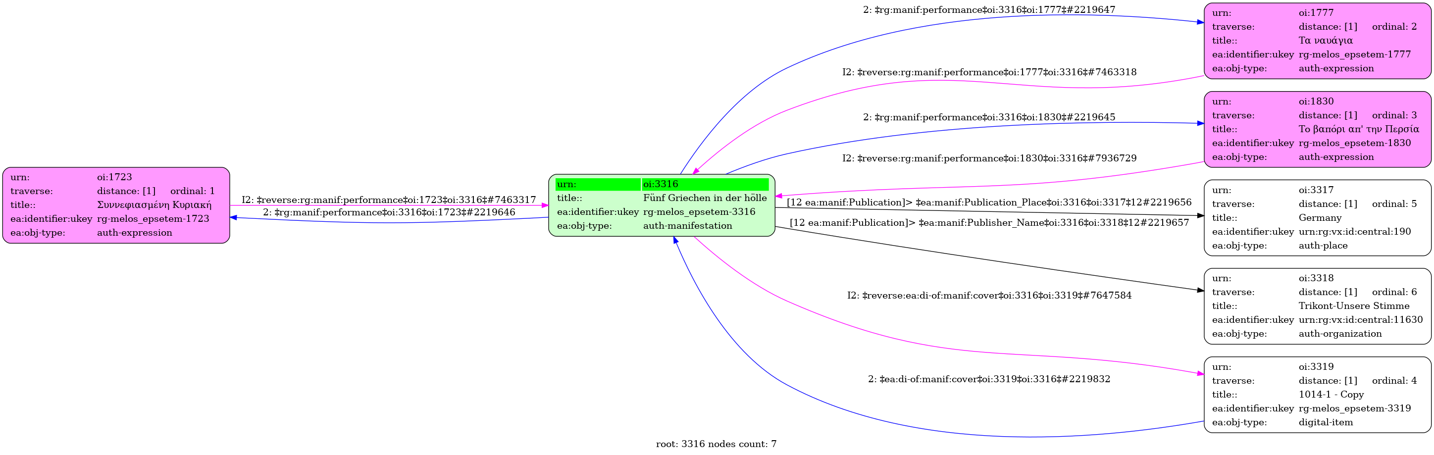
 - Γερμανική
 - US-0071-2
 - 1
 - Germany
 - Trikont-Unsere Stimme
 - 
					    
						
- Το βαπόρι απ' την Περσία / Τσιτσάνης, Βασίλης [1977] - Αύξων αριθμός: 12
 - Συννεφιασμένη Κυριακή / Νίνου, Μαρίκα [1954] - Αύξων αριθμός: 13
 - Τα ναυάγια / Τσαουσάκης, Πρόδρομος [1949] - Αύξων αριθμός: 17
 
 - Πανεπιστήμιο Ιωαννίνων
 
Fünf Griechen in der hölle
Διαθέσιμα ψηφιακά τεκμήρια (Εξώφυλλο/Μέσο)
-           
  Ψηφιοποιημένη Φωτογραφία: Fünf Griechen in der hölle
Περιγραφή: 1014-1 - Copy.png (png) [front]
Μέγεθος: 1.1 MB 


